Repository to track the requirements and specifications of the FAIR guidance vocabulary ontology. It is a model for the encoding, dissemination, and linking of guidance to assessment concepts.
Permanent identifier: https://w3id.org/fgv# (click to see documentation and examples)
Authors: W. Hugo, W. Steinhoff, M. Priddy
Working document: https://docs.google.com/presentation/d/1t76YNBzeDmZSNqVFparUunX4v5EvN5DZrUjOOH7loqw, with inputs from initial modeling by other EU projects, such as: FAIRCORE4EOSC and FAIR-IMPACT.
The proposed vocabulary has been created within T3.4 (WP3) and has been tested and shaped by community events feedback, such as OSTrails Hackathons and the FAIR-IMPACT all hands meeting.
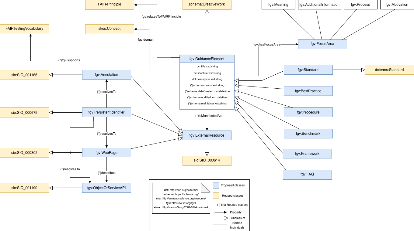
The following main concepts have been identified:

Please see the latest specification draft for examples.
Demo FAIR Guidance (FGV) implementation dashboard: https://fairassessment.dansdemo.nl/guidance.
This work is carried out in the context of the OSTrails project, funded by the European Union’s Horizon Europe framework programme under grant agreement No. 101130187. Main development by Task 3.4: “Enhancing “assessment” with “guidance””, as part of the working package 3 (WP3): “Assessment tools & services”.